| 일 | 월 | 화 | 수 | 목 | 금 | 토 |
|---|---|---|---|---|---|---|
| 1 | 2 | 3 | 4 | 5 | 6 | |
| 7 | 8 | 9 | 10 | 11 | 12 | 13 |
| 14 | 15 | 16 | 17 | 18 | 19 | 20 |
| 21 | 22 | 23 | 24 | 25 | 26 | 27 |
| 28 | 29 | 30 | 31 |
- Iam
- 개인정보보호법
- 클라우드 자격증
- RDS
- 클라우드
- 클라우드서비스
- 보안컨설팅
- ISMS-P
- 클라우드자격증
- isms
- 정보보호
- 네이버클라우드
- AWS SSA
- 로그분석
- AWS
- 파일시그니처
- mysql
- azure
- metasploit
- 취약점
- 로드밸런서
- Burp Suite
- ncp
- 클라우드보안
- 와이어샤크
- 공개키
- EC2
- 인스턴스
- AWS SAA
- 정보보안
- Today
- Total
처음 만나는 클라우드 보안
[AWS]클라우드 관계형 데이터 베이스(RDS) 생성 & 워크벤치 연결 본문
아마존 RDS 서비스
RDS(Relational Database Service, 관계형 데이터베이스 서비스)
: 통용되는 데이터베이스 엔진 (MySQL, MariaDB, Oracle 등 6가지)을 높은 확장성과 안정성이 보장된 클라우드로 사용할 수 있는 PaaS(Platform-as-a-service) 서비스를 말한다. 주요 서비스가 대부분 AWS에 의해 관리되며, RDS에 대한 사용자 권한은 ROOT가 아닌 일반 사용자이다.라는 특징이 있다.
*IT 5대 관리: 비용, 성능, 장애, 용량 보안 관리 (AWS Trusted Advisor에서 확인 가능 - Red, Yellow, Green 신호)
RDS 생성하기
1. 사전설정
- 서브넷 추가
RDS생성을 위해 Public서브넷 그리고 Private서브넷 최소 2개의 서브넷이 필요하다.
| Public Subnet | Private Subnet |
| 10.4.0.0/24 | 10.4.1.0/24 |
| 가용영역: apne2-az1 | 가용역역: apne2-az2 |
| 외부접속 가능 | 내부접속 가능 |
| 보안상 안전하지 않음 웹서버가 On Premise에, DB가 AWS에 설치하는 경우 적합함 |
보안상 안전 웹서버가 VPC에 있는 경우 접근 가능 |
- VPC DNS 호스트 활성화
PaaS 서비스인 RDS는 IP주소 대신 DNS 호스트 이름으로 접근한다.
VPC > 편집 > DNS 호스트 이름 편집 > DNS 호스트 이름 활성화에 체크

2. 데이터베이스 생성

- DB계정 설정
DB명령어 중 Create uer의 기능, root 권한은 AWS

- 인스턴스 구성

- 스토리지 선택
특별한 경우가 아니하면, 범용 SSD(gp2)로 선택
IOPS provisioned: 매우 빠른 속도(매우 비쌈) --> 주로 금융권에서 사용됨
마그네틱: 속도 체감이 매우 느림

- 네트워크 설정

데이터베이스 인증 => 암호 인증
추가 구성 => 생략

MySQL 워크벤치
MySQL 워크벤치(MySQL Workbench)는 SQL 개발과 관리, 데이터베이스 설계, 생성 그리고 유지를 위한 단일 개발 통합 환경을 제공하는 비주얼 데이터베이스 설계 도구이다. -Wiki
[다운로드 링크] https://dev.mysql.com/downloads/file/?id=510444

- 워크벤치 접속 설정
엔드포인트 => Hostnmae에 붙여 넣기
Stor in Vault=> MySQL 비밀번호

- MySQL연결 확인
show databases; => 실행(번개 with커서 선택)

use information_schema;
show tables;

- DB자료 스크립트화 호출
소스코드 goods.sql 다운 => c\intel
File => Open SQL Script => good.sql(소스코드 goods.sql 다운 => c\intel) => 번개로 실행
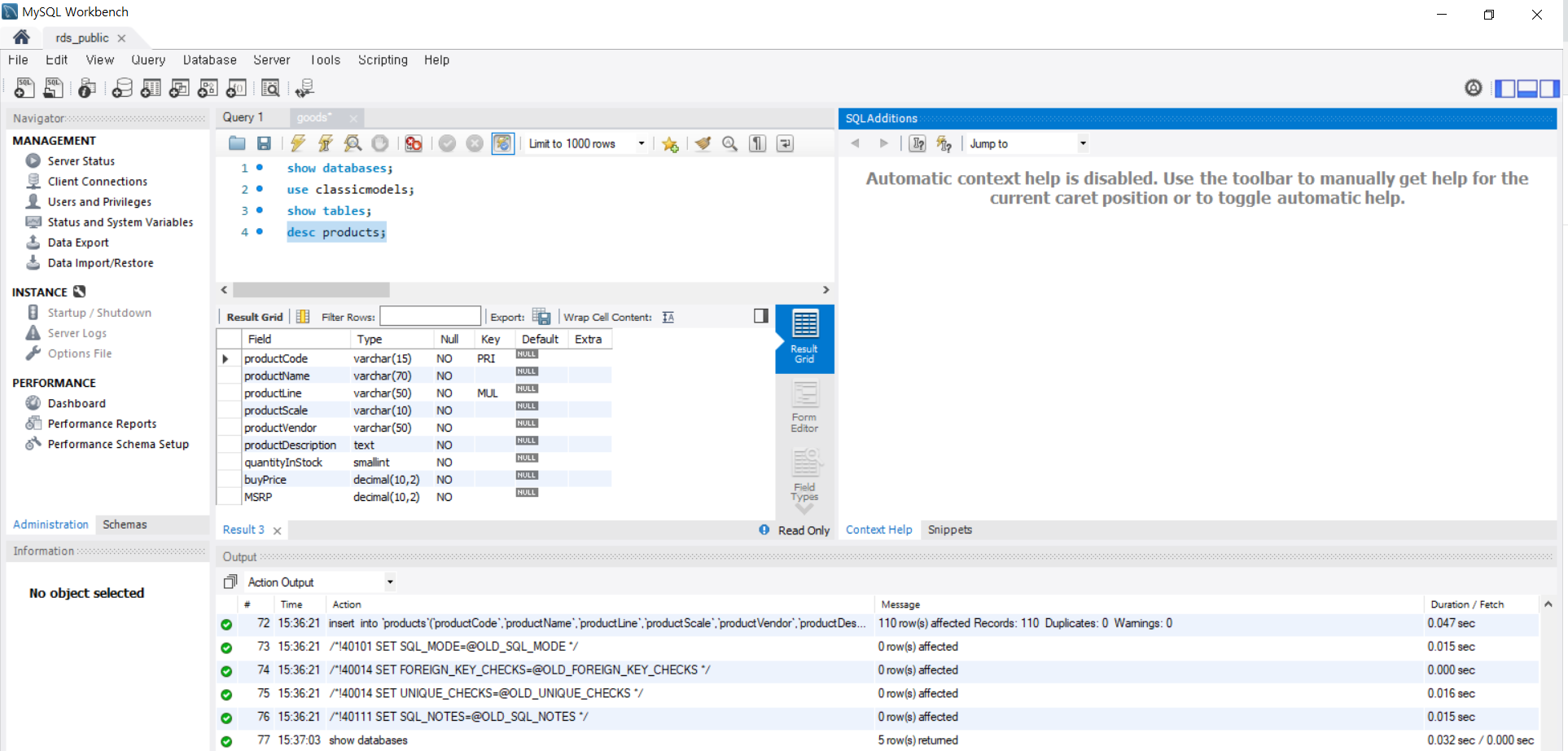
show databases;
use classicmodels;
show tables;
desc products;

select * from products;
select distinct productline from products; // distinct: 중복제거

select * from products where productName LIKE '%Ferr%'

참고자료
https://docs.aws.amazon.com/ko_kr/AmazonRDS/latest/UserGuide/Welcome.html
Amazon Relational Database Service(Amazon RDS)란 무엇입니까? - Amazon Relational Database Service
Amazon Relational Database Service(Amazon RDS)란 무엇입니까? Amazon Relational Database Service(Amazon RDS)는 AWS 클라우드에서 관계형 데이터베이스를 더 쉽게 설치, 운영 및 확장할 수 있는 웹 서비스입니다. 이 서
docs.aws.amazon.com
'클라우드 기초 > Amazon AWS' 카테고리의 다른 글
| [AWS]아마존리눅스-RDS를 활용한 웹서버 구축: 쉘스크립트오류+그누보드오류 해결 (0) | 2022.06.14 |
|---|---|
| [AWS] RDS를 이용한 웹서버 구축: 온프레미스+클라우드 (0) | 2022.06.14 |
| [AWS]아마존 윈도우 서버 원격 데스크톱 연결방법 (0) | 2022.06.13 |
| [AWS]아마존 리눅스를 활용한 웹페이지 제작 (feat.쉘스크립트) (0) | 2022.06.13 |
| [AWS]가상 네트워크VPC 설정하기 (0) | 2022.06.10 |